All full-length manuscripts submitted to the regular Issues of Transactions on AMMM (Trans. AMMM) undergo a comprehensive editorial assessment followed by a rigorous single-blind peer review. This process is designed to uphold the highest standards of scientific integrity, methodological rigor, and ethical compliance across all published content.
Criteria for Publication
To be considered for publication, submitted research must meet the following core criteria:
1. Scientific Validity
The study must adhere to recognized disciplinary standards regarding study design, methodology, data analysis, and interpretation.
2. Technical Accuracy
Methods should be appropriately applied and described with clarity and transparency. Results must be reported accurately and in a reproducible manner.
3. Scholarly Value
The manuscript should make a meaningful contribution to its field, whether through novel hypotheses, replication studies, methodological advancements, or robust negative/null findings.
4. Reproducibility
Authors are strongly encouraged to provide access to relevant data, code, protocols, and other supplementary materials whenever possible, to facilitate independent verification and reuse.
5. Ethical and Transparent Research Conduct
Research involving human participants, animals, or hazardous materials must comply with established ethical standards. Submissions must include:
-
Documentation of ethical approval (where applicable)
-
Confirmation of informed consent
-
A complete and transparent declaration of all potential conflicts of interest, both actual and perceived
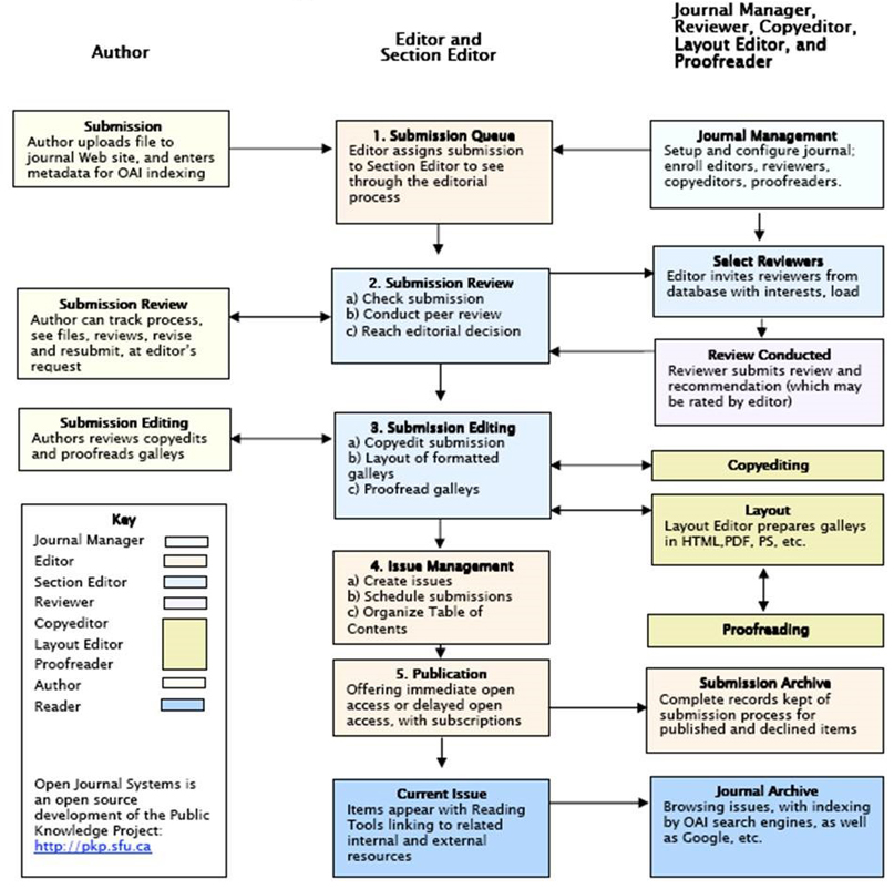
Editorial Process
Following submission, each manuscript undergoes an initial editorial screening to assess formal quality, completeness, and alignment with the journal’s scope. Submissions that meet these criteria are assigned to an academic editor and proceed to peer review.
-
Peer review is conducted by at least two independent experts, selected based on subject-matter expertise, impartiality, and ability to provide constructive, evidence-based feedback.
-
Editorial decisions are informed by reviewer reports, the editor’s own assessment, and the manuscript’s compliance with the journal’s publication standards.
-
The handling editor holds final responsibility for all editorial decisions, including acceptance, revisions, or rejection.
Research Integrity and Oversight
For submissions involving complex ethical dimensions, potential dual-use concerns, or broader societal impact, the Editors-in-Chief may:
-
Seek input from ethics advisors or external experts
-
Request additional or specialized peer review
-
Implement enhanced editorial oversight or, in rare cases, suspend or decline further consideration
Such measures reflect the journal’s strong commitment to integrity, responsibility, and public trust in scientific research.
Commitment to Open Science
In line with our open science ethos, Trans. AMMM does not prioritize manuscripts based on perceived novelty, trendiness, or expected citation metrics. We actively welcome:
-
Replication studies
-
Methodological refinements
-
Transparent reporting of null results
Especially when these efforts build on or test previous work published in this journal.
Manuscript Lifecycle
A typical manuscript follows these editorial stages:
-
Initial screening for scope, completeness, and formatting
-
Assignment to an academic editor
-
Peer review by at least two anonymous reviewers
-
Editorial decision: acceptance, revision, or rejection
-
Copyediting and production for publication upon final approval
.
